Labellia Information Manager Free
version 1.0.2 |
windows
windows
Name: Labellia Information Manager Free
Version: 1.0.2
Size: 1.72 MB
Category: File Managers
License: Free
Released: 2010-12-14
Developer: Effective Solutions Corporation
Downloads: 741
Version: 1.0.2
Size: 1.72 MB
Category: File Managers
License: Free
Released: 2010-12-14
Developer: Effective Solutions Corporation
Downloads: 741
| Rate this software: |
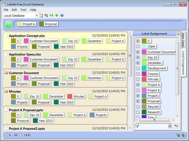
Description
Have you experienced problems like you couldn't find a file or you couldn't decide which folder you should store a file to and so on? These kind of things, combined, waste your time and your company's time ENORMOUSLY. Labellia gives you a solution to these problems by managing information with "labels". Label is same as Tag and you can put any number of labels on each file. You can classify files on many aspects by labels, not one hierarchy of folders. So you can find a specific file much easier even if there are many similar folders and you can store a file to any folder you like. Also you can put labels on folders, Internet addresses (URLs) and offline items. Labellia has the following features: * Labeling by Folder Names When you are using a large number of files, putting labels on each file is very hard and boring work. Labellia can put labels on files and folders based on folder names AUTOMATICALLY. So you don't need to put them by yourself. * Keyword Labeling Keyword Labeling is another feature of automatic labeling. By using this feature, an item (file/folder/Internet address/Offline item) which has a specific keyword is AUTOMATICALLY put labels which you specify. * Easy Search - Refine the search condition If you can use only one label to search an item, as you manage many items by labels, it becomes difficult to find it because many items hit. In Labellia, you can use the combination of labels you select. Also only existing combinations are shown, so you can "pinpoint" a specific item. Labellia Standard Edition has much more features like Import Folders, Sync Folders, Multi Execution. You can utilize a flood of information at will with Labellia! 



