SizeMe
version 2.0.0 |
windows
windows
Name: SizeMe
Version: 2.0.0
Size: 716 bytes
Category: File Managers
License: Free
Released: 2006-04-28
Developer: Lars Werner
Downloads: 800
Version: 2.0.0
Size: 716 bytes
Category: File Managers
License: Free
Released: 2006-04-28
Developer: Lars Werner
Downloads: 800
| Rate this software: |
Description
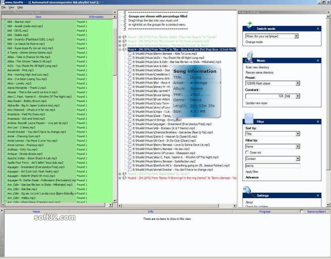
** NEW FEATURE *** Latest: MusicMode "Playlist generator" added
* Wizard for setting your options
* Some critical bugs fixed
SizeMe scans a selected directory for the size of each item. Then it compares that to the given media size, and gives you a list over how many items you need. Each item will contain how many percent a item takes. When you want to copy/move/burn you can just drag'n'drop the items into any given place.
Example: If you want to burning your "My documents" you might select CD (700MB) and then it will create several discs as close to 100% full!
Short info:
SizeMe makes it possible to scan a directory and compare it to how many floppy/zip/CD-R/DVD-discs you need. It tries to fill each disc up as much as possible, and gives you the result on each disc.
NEW features!
* Context menu handle on every item
* Copy, move and delete function on each disc
* Each scan is done in only once instance
Also featuring:
* Drag'n'Drop support so you can simply drag the Disc into Nero (or any other preferred burning software) and it will add the maximized disc
* Customizes as you select
* Context menu handling by right clicking on a drive anywhere in Explorer
Features that will come:
* ISO file creation on a disc
* CPU expensive calculation for absolute maximum output
Information about usage
Right click a directory anywhere in Explorer, and press "Find sizes with www.SizeMe". Change the size you want to compare it against.
If the directory/file is marked RED the directory does not fit on the given media size.
There is possible to scan any directory in the given list by rightclicking on it, and press Scan "Directory name". That way you can move higher in the hierarchy or goto the parent directory. A context menu is also added on each disc. You can Copy to clipboard, copy to any disk location, move to any disk location or delete. If you like to be in control you can also simply mark each disc.
Similar Software
Bond Disc BuduLock Allway sync 'n' Go jMultiFilesAndDirsCopy Simplified Virtual Floppy Drive (VFD) 2.1ParetoLogic FileCure Free Download with Review Copy This Path IM-Magic Partition Resizer Free 2016DBF Commander Digi-Info LockHunter 3.1.1Dedundancio Encoding Decoding Free 3.2.9Free Wipe Wizard 2.8EDXOR




